INFINATI   წარმოგიდგენთ
რომელიც შემუშავებულია საქართველოში და სრულად შეესაბამება საქართელოს კანონმდებლობას. პროგრამა ინტეგრირებადია თანამედროვე ტექნოლოგიებთან, მორგებულია ნებისმიერ სფეროში მოღვაწე თითოეულ მომხმარებელზე და ადვილად ათვისებადია.
რატომ ჩვენ?
-
-
ყველა საკითხი რეგისტრირდება ელექტრონულად და შეგიძლიათ თვალი ადევნოთ შესრულების დინამიკას. სტატუსის ცვლილების შესახებ ინფორმაციას მყისიერად მიიღებთ SMS-ის საშუალებით
-
ნებისმიერი შეტყობინება შეგიძლიათ გადმოგვიგზავნოთ ერთი კლიკით და უმოკლეს ვადაში მიიღებთ უკუკავშირს SMS-ის სახით, საჭროების შემთხვევაში კი დაგიკავშირდებათ ჩვენი წარმომადგენელი
მათ უკვე გააკეთეს არჩევანი
მოდულები
საწყობი
საწყობი
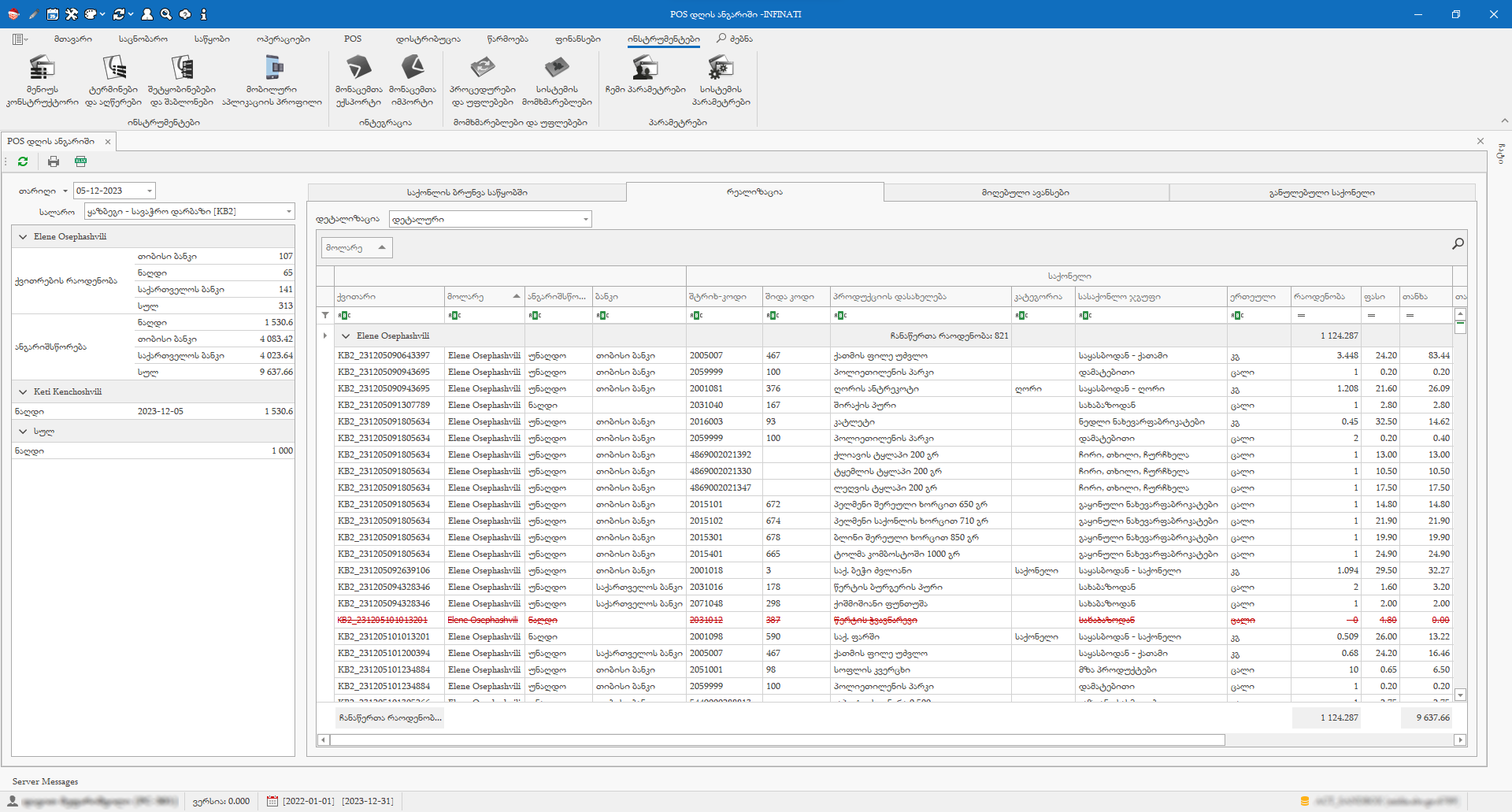
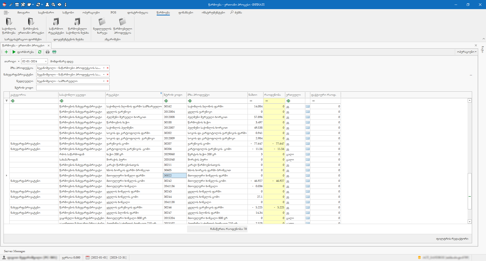
საწყობის მართვის მოდული ნებისმიერი სახის ორგანიზაციისა და საწარმოსთვის არის განკუთვნილი. მისი საშუალებით ხდება სისტემის მართვა და სრულდება ყველა ძირითადი ოპერაცია: საქონლის შესყიდვები და გაყიდვები, შიდა გადაზიდვები, აღრიცხვა, მიღება-გადაადგილება, რეალიზაცია და იმპორტი. მოდული მოიცავს მთელ რიგ რეპორტებს შესაბამის საწყობებში საქონლის მოძრაობის შესახებ. ნებისმიერ ოპერაციაზე სასაქონლო ზედნადებების ატვირთვა (ჩამოტვირთვა) შემოსავლების სამსახურის ვებ-გვერდზე ხორციელდება.
დისტრიბუცია
დისტრიბუცია
დისტრიბუციის მოდული მოიცავს ყველა საჭირო ფუნქციას VAN-sale-ის და Pre-sale-ის მეთოდით მუშაობისთვის. აღნიშნული მოდულის საშუალებით მყისიერად ხორციელდება შეკვეთების მიღება, რეალიზაციაში გატარება, საქონლის ბორტიდან რეალიზაცია და ბუღალტერიაში ფინანსური ტრანზაქციების ავტომატური წარმოება. დისტრიბუტორის მიერ შესრულებული თითოეული ოპერაცია მომენტალურად აისახება როგორც პროგრამის ცენტრალურ ბაზაში, ასევე შემოსავლების სამსახურის (http://www.rs.ge) ვებ-გვერდზე.
კაფე-რესტორანი
კაფე-რესტორანი
კაფე-რესტორნის მოდულის გამოყენება შესაძლებელია, როგორც დიდ და მრავალდარბაზიან რესტორანებში, ისე პატარა კაფეებსა და სწრაფი კვების ობიექტებში. პროგრამის მომხმარებელი ადგენს მენიუს, იღებს შეკვეთებს, ანაწილებს მაგიდის და დარბაზების სახეობებს, რაც ფინანსური აღრიცხვის მოდულში გატარებების სახით ავტომატურად აისახება.
POS (საცალო გაყიდვები)
POS (საცალო გაყიდვები)
POS-ის მოდული უზრუნველყობს მაღაზიებში, თუ სხვა ნებისმიერ საცალო სავაჭრო წერტილში, პროდუქციის რეალიზაციას და პროცესების სრულ ავტომატიზაციას. პროგრამის მარტივი ინტერფეისი საშუალებას იძლევა სამუშაო პროცესი მარტივი და კომფორტული გახადოთ. მოდული მუშაობს, როგორც offline, ასევ online რეჟიმში. ასევე შეგიძლიათ ისარგებლოთ სასაჩუქრე და ბონუს ბარათების მრავალ-ფუნქციური სისტემებით.